Process overview screens you can see in attachements.
I’ve simple documents: request and response.
Document request has two fields: A and B, response has only one field called status. Both documents are publishable,
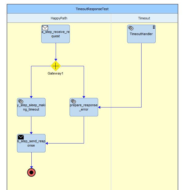
In “happy path” process is inititated by receive step a_step_receive_request when document request is published, next step called y_step_sleep_making_timeout is waiting 10 seconds. Proces has general timeout 5s. After 5s TimoutHandler is called and step prepare_response_error returns response dosument. Last step called c_step_send_reposponse_error is trying to send response document with status “NOK” as a reply to a_step_receive_request but failed with Exception during send: [PRT.0101.9125] Service pub.publish:reply failed.
After that, y_step_sleep_making_timeout is finished (after 10s), response document with status OK is sending as reply to a_step_receive_request from b_step_send_response.
In server log we can see:
[9368]2017-10-13 14:54:51 CEST [BPM.0102.0202I] 70e700b0-6327-135a-8421-ffffffefffd0:1, MID=TEST/TimeoutTest, MVer=1: process completed
[9367]2017-10-13 14:54:51 CEST [ISP.0090.0004I] TestpPP -- TIMEOUTRESPONSE -- Received response status -- OK
[9366]2017-10-13 14:54:51 CEST [ISP.0090.0004I] TestpPP -- TIMEOUTRESPONSE -- responding after 10s
[9364]2017-10-13 14:54:47 CEST [BPM.0102.0199I] 70e700b0-6327-135a-8421-ffffffefffd0:1, MID=TEST/TimeoutTest, MVer=1: process failed
[9363]2017-10-13 14:54:47 CEST [BPM.0102.0376E] 70e700b0-6327-135a-8421-ffffffefffd0:1, S18: exception invoking service TEST.TimeoutTest.TimeoutTest_1.IS_BS_I12:c_step_send_response_error: [PRT.0101.9130] Error during transport send
[9362]2017-10-13 14:54:47 CEST [BPM.0102.0002E] Exception: com.wm.app.prt.ProcessException
[9361]2017-10-13 14:54:47 CEST [BPM.0102.0391E] 70e700b0-6327-135a-8421-ffffffefffd0:1, S18: exception sending output 0 of 2: [PRT.0101.9130] Error during transport send
[9360]2017-10-13 14:54:47 CEST [BPM.0102.0002E] Exception: com.wm.app.prt.ProcessException
[9359]2017-10-13 14:54:47 CEST [BPM.0101.0059E] Exception during send: [PRT.0101.9125] Service pub.publish:reply failed.
[9358]2017-10-13 14:54:47 CEST [BPM.0101.0002E] Exception: com.wm.app.prt.ProcessException
[9357]2017-10-13 14:54:47 CEST [ISP.0090.0004I] TestpPP -- TIMEOUTRESPONSE -- Tmeoud occured, preparing NOK response
[9356]2017-10-13 14:54:41 CEST [ISP.0090.0004I] TestpPP -- TIMEOUTRESPONSE -- waiting 10s...
[9355]2017-10-13 14:54:41 CEST [BPM.0102.0196I] 70e700b0-6327-135a-8421-ffffffefffd0:1, MID=TEST/TimeoutTest, MVer=1: process started
[9354]2017-10-13 14:54:41 CEST [ISP.0090.0004I] TestpPP -- TIMEOUTRESPONSE -- Publishing request
#webMethods-BPMS#BPM#webMethods