IBM webMethods Hybrid Integration

IBM webMethods Hybrid Integration

Join this online group to communicate across IBM product users and experts by sharing advice and best practices with peers and staying up to date regarding product enhancements.


#TechXchangePresenter
 View Only
Expand all | Collapse all

Scheduler suspended by itself

  • 1.  Scheduler suspended by itself

    Posted Sun August 14, 2022 10:38 PM

    Hello,
    I’m using webMethods 10.3, when I was using the scheduler the service wouldn’t run instead it came out error just like this “java.io.IOException: java.net.ConnectException: Connection timed out: connect” and then suspended. But when I tried to run it on ag designer it succeed.

    Does anyone know how to deal with this matter?

    Thank you.


    #webMethods
    #Integration-Server-and-ESB


  • 2.  RE: Scheduler suspended by itself

    Posted Mon August 15, 2022 05:51 AM

    Hi Shabrina,

    can you share a screenshot of the config of the scheduled task in IS Admin, please?
    What are you trying to implement with this scheduled task?
    Please provide an outline of the service.

    Which version of wM are you running on?

    Regards,
    Holger


    #webMethods
    #Integration-Server-and-ESB


  • 3.  RE: Scheduler suspended by itself

    Posted Mon August 15, 2022 09:28 PM

    i’m using the 10.3

    the service is basically:

    1. pub.client:http
    2. pub.string:bytesToString
    3. pub.json:jsonStringToDocument
    4. insert adapter to sql server database

    #Integration-Server-and-ESB
    #webMethods


  • 4.  RE: Scheduler suspended by itself

    Posted Mon August 15, 2022 11:31 PM

    Hi

    AFAIK, Schedulers gets suspended when the scheduler service fails. This is by design.


    #Integration-Server-and-ESB
    #webMethods


  • 5.  RE: Scheduler suspended by itself

    Posted Tue August 16, 2022 02:41 AM

    yes, but before it got suspended the error shows that connection timed out, meanwhile on ag designer the service running smoothly without error


    #webMethods
    #Integration-Server-and-ESB


  • 6.  RE: Scheduler suspended by itself

    Posted Tue August 16, 2022 03:13 AM

    Hi,
    A couple of thoughts

    1. You can get more information about the error from the Admin UI at Logs->error logs with stacktrace expanded and the Logs-> server logs.
    2. From your flow , it looks like the exception can happen in two steps, step1 - pub.client:http or step 4: insert adapter to sql server,
      you can run those steps separately to pinpoint the source of the problem.

    -NP


    #webMethods
    #Integration-Server-and-ESB


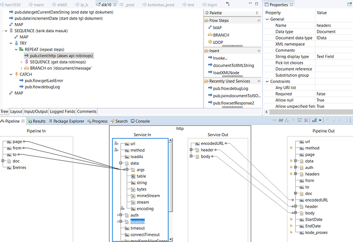
  • 7.  RE: Scheduler suspended by itself

    Posted Tue August 16, 2022 04:45 AM

    it looked like based on the error that appeared, the error came from pub.client:http. but when tried to run it through softwareAG or postman, it ran smoothly. only when i tried to run it from scheduler, it always came back with this error.
    image


    #Integration-Server-and-ESB
    #webMethods


  • 8.  RE: Scheduler suspended by itself

    Posted Tue August 16, 2022 09:53 AM

    A note on terminology – there is just one scheduler. And it manages tasks. We define tasks not “schedulers”. The task gets suspended, not the (system) scheduler.


    #webMethods
    #Integration-Server-and-ESB


  • 9.  RE: Scheduler suspended by itself

    Posted Tue August 16, 2022 06:48 AM

    Hi,

    can you share the inputs for pub.client:http step please, exluding the url/auth-section, but keep the method etc.?

    Additionally you can add pub.flow:debugLog steps before, between and after each of your steps, which will write some markers to the server.log.
    Or you can wrap all these steps in a try-catch block using pub.flow.getLastError as the first step in the catch sequence and the write this information to the server.log with pub.flow:debugLog.

    Regards,
    Holger


    #Integration-Server-and-ESB
    #webMethods


  • 10.  RE: Scheduler suspended by itself

    Posted Tue August 16, 2022 08:38 AM


  • 11.  RE: Scheduler suspended by itself

    Posted Tue August 16, 2022 09:34 AM

    Hi,

    hopefully you have mapped some outputs from getLastError to the following pub.flow:debugLog.

    But even the error message seen in scheduler page should make it to either server.log and/or error log somehow.

    You might want to experiment with the values for timeout and connectTimeout for the pub.client:http invocation.

    Another option might be to use the old try-catch implementation instead of the new try-catch-template you are currently using:

    SEQ (exit on SUCCESS)
    SEQ (exit on FAILURE, the Try-Part)
    SEQ (exit on DONE, the Catch-Part)
    

    Regards,
    Holger


    #Integration-Server-and-ESB
    #webMethods


  • 12.  RE: Scheduler suspended by itself

    Posted Thu August 18, 2022 09:31 PM

    it turns out the problems laid on the server. the production IS somehow connected to developer IS. if the scheduler stopped on developer IS, it affected to production IS and made the scheduler on production IS also stopped.

    do you happen to know how to solve this kind of problem?


    #webMethods
    #Integration-Server-and-ESB


  • 13.  RE: Scheduler suspended by itself

    Posted Thu August 18, 2022 09:53 PM

    Hi,
    Scheduler details are stored in the ISInternal JDBC Pool. Please check your ISInternal DB Pool configuration and make sure that you are not sharing the same DB configuration for your DEV and PROD.


    #Integration-Server-and-ESB
    #webMethods


  • 14.  RE: Scheduler suspended by itself

    Posted Tue August 16, 2022 09:41 AM

    Hi ,
    Have you checked the error logs at the same time of the IOException? There should be some clues there.

    -NP


    #webMethods
    #Integration-Server-and-ESB