IBM webMethods Hybrid Integration

IBM webMethods Hybrid Integration

Join this online group to communicate across IBM product users and experts by sharing advice and best practices with peers and staying up to date regarding product enhancements.


#TechXchangePresenter
 View Only
Expand all | Collapse all

Maintain HTTP Session when calling soap service on IS

webMethods Community Member

webMethods Community MemberTue January 24, 2017 04:05 AM

webMethods Community Member

webMethods Community MemberWed January 25, 2017 04:09 AM

  • 1.  Maintain HTTP Session when calling soap service on IS

    Posted Wed December 21, 2016 03:47 AM

    Dear Team,
    I have a problem when calling a webservice on IS.
    This service have a login method and other methods, before calling other methods, we need to call login method to log in.
    In java, I just need do like this:

    1. Create binding
    2. Set binding.setMaintainSession(true)
    3. Use this binding to call the login method
    4. Use this binding to call other method.

    I don’t know how to do it on IS, I tried to create a consumer, create a flow to call one by one service (login + other), but it’s failed (Login is passed, but next method will receive result as not_logined).

    So any one can share how to make it run ?
    Thanks for your time!


    #Integration-Server-and-ESB
    #webMethods


  • 2.  RE: Maintain HTTP Session when calling soap service on IS

    Posted Tue January 24, 2017 04:05 AM

    Dear all,
    Any one can help ? :cry:


    #webMethods
    #Integration-Server-and-ESB


  • 3.  RE: Maintain HTTP Session when calling soap service on IS

    Posted Tue January 24, 2017 05:50 AM

    Can you please elaborate a more on what is the use case and what you are trying to implement?

    I could get from the content like you want to pass HTTP session information from one service to another is that correct?

    Regards,
    Syed Faraz Ahmed


    #webMethods
    #Integration-Server-and-ESB


  • 4.  RE: Maintain HTTP Session when calling soap service on IS

    Posted Tue January 24, 2017 06:04 AM

    Yep, something like that. Do you have any idea for it ?


    #Integration-Server-and-ESB
    #webMethods


  • 5.  RE: Maintain HTTP Session when calling soap service on IS

    Posted Tue January 24, 2017 06:48 AM

    If you are working with webMethods flow service then there will be property called stateless you need to set it as “false”

    Also make sure all the child services which are being called should have this property set as false.

    Regards,
    Syed Faraz Ahmed


    #Integration-Server-and-ESB
    #webMethods


  • 6.  RE: Maintain HTTP Session when calling soap service on IS

    Posted Tue January 24, 2017 06:53 AM

    Hi Ahmed,
    Thanks for your response. But I have checked code, it had already set like that, but it doesn’t work. :frowning:


    #webMethods
    #Integration-Server-and-ESB


  • 7.  RE: Maintain HTTP Session when calling soap service on IS

    Posted Tue January 24, 2017 07:18 AM

    Please confirm what protocol you are using? Also please verify if you are mapping session information to the next call.

    If possible please share the code outline with the service properties detail?

    Regards,
    Syed Faraz Ahmed


    #Integration-Server-and-ESB
    #webMethods


  • 8.  RE: Maintain HTTP Session when calling soap service on IS



  • 9.  RE: Maintain HTTP Session when calling soap service on IS

    Posted Tue January 24, 2017 09:15 AM

    Please confirm if my understanding about the code is correct?

    You are having three different services

    1. one service to login
    2. To get OTP
    3. To logout

    May i know the reason for having these three services as separate services?

    Every webservice connector call will be a separate and new http request.

    Regards,
    Syed Faraz Ahmed


    #webMethods
    #Integration-Server-and-ESB


  • 10.  RE: Maintain HTTP Session when calling soap service on IS

    Posted Tue January 24, 2017 09:22 PM

    Yes, It has three steps like that.
    About the reason, that is design of partner, they provide service like that. I can’t change it, so must try to consume it.


    #Integration-Server-and-ESB
    #webMethods


  • 11.  RE: Maintain HTTP Session when calling soap service on IS

    Posted Wed January 25, 2017 04:05 AM

    Dear all and Ahmed,
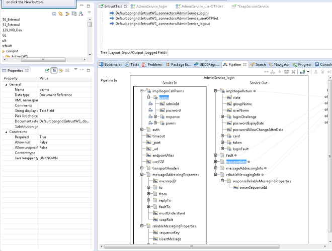
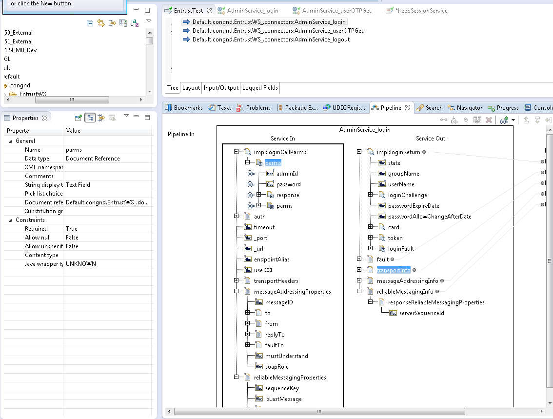
    I found out the solution, you can see in the attachment.
    Thanks for your help :wink:
    Capture.PNG


    #webMethods
    #Integration-Server-and-ESB


  • 12.  RE: Maintain HTTP Session when calling soap service on IS

    Posted Wed January 25, 2017 04:09 AM

    Thanks for the sharing, this could help.


    #webMethods
    #Integration-Server-and-ESB


  • 13.  RE: Maintain HTTP Session when calling soap service on IS

    Posted Wed January 25, 2017 04:24 AM

    Congrats and thanks for sharing the resolution :slight_smile:


    #Integration-Server-and-ESB
    #webMethods