IBM webMethods Hybrid Integration

IBM webMethods Hybrid Integration

Join this online group to communicate across IBM product users and experts by sharing advice and best practices with peers and staying up to date regarding product enhancements.


#TechXchangePresenter
 View Only

Create a temporary [JMS] queue [in the UM] or (programmatically) removing queues from UM

  • 1.  Create a temporary [JMS] queue [in the UM] or (programmatically) removing queues from UM

    Posted Fri November 18, 2022 09:33 AM

    What product/components do you use and which version/fix level are you on?

    IS 10.3 and UM 10.3

    Is 'your question related to the free trial, or to a production (customer) instance?

    The question uses “production (customer) instance” as reference.

    What are you trying to achieve? Please describe it in detail.

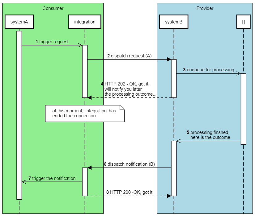
    The goal is implementing the client side of an integration based on the asynchronous request paradigmn, which boils down to having a request being sent in a context and the notification (of the processing outcome) coming in another context.

    As usual in this IT world, there is more than one way to implement this. But the approach I’ve chose assumes using messaging

    1. to trigger the request and
    2. to notify the response.

    Step 1.: in this notification, the “reply destination” is provided
    Step 2.: prior to this step, the “reply destination” is saved in Terracotta, for the notification might arrive in any server of the cluster
    Step 6.: the notification arrives. The “reply destination” is fetched and…
    Step 7.: …the processing outcome is sent back.

    Joining [JMS] messaging is possible by using pub.jms:createConsumer + pub.jms:receive + pub.jms:acknowledge triad. But it leaves a “garbage” behind: the “queue” (the one used in step 7) as it is for that single use.

    And this is what springs out the question I made on the title: either

    • how to create a temporary JMS queue in UM, that is alive for the time the systemA thread is alive, or
    • how to programatically remove a JMS queue in UM (I’m aware that we can manually remove queues using Enterprise Manager)

    note: I’ve tried the sendAndWait approach (which does the create temporary queue for the reply, but as the reply executes outside of the triggered service (the trigger service), the IS complained [ISS.0134.9999] JMS subsystem experienced an unexpected error: [ProducerFacade#sendReply] No ReplyContext found.

    Do you get any error messages? Please provide a full error message screenshot and log file.

    Not applicable.

    Have you installed all the latest fixes for the products and systems you are using?

    No.


    #webMethods
    #Universal-Messaging-Broker