IBM QRadar SOAR

IBM QRadar SOAR

Join this online user group to communicate across Security product users and IBM experts by sharing advice and best practices with peers and staying up to date regarding product enhancements.

 View Only

Building a Future-Ready Security Posture with IBM Cloud Pak for Security on AWS ROSA

By DECLAN MCNAMARA posted Thu November 06, 2025 09:21 AM

  

Building a Future-Ready Security Posture with IBM Cloud Pak for Security on AWS ROSA

IBM Cloud Pak for Security, is a modern, containerized security platform designed to help organizations integrate and operationalize their security tools and data across hybrid cloud environments. Built on Red Hat OpenShift, it leverages Kubernetes-based container orchestration to deliver a modular and scalable architecture. This containerized approach allows enterprises to deploy only the components they need, where they need them—whether on-premises, in private clouds, or across multiple public cloud providers—ensuring agility and consistency in security operations.

One of the key strengths of IBM Cloud Pak for Security lies in its flexibility. It supports a wide range of deployment models and integrates seamlessly with existing security investments, reducing the need for rip-and-replace strategies. Organizations can unify their security data without having to move it, thanks to its federated search capabilities.

Furthermore, the platform’s containerized nature supports rapid updates and continuous delivery, allowing security teams to stay ahead of evolving threats. Its open architecture and support for open standards foster interoperability with third-party tools, while its modular services can be added or scaled independently.

What is ROSA?

Red Hat OpenShift Service on AWS (ROSA)  is a fully managed, turnkey application platform that allows you to focus on deploying applications and accelerate innovation by off-loading the cluster lifecycle management to Red Hat and AWS. ROSA is jointly developed and jointly supported by AWS and Red Hat. It is native in the AWS console and integrates with other commonly used AWS services.  

 

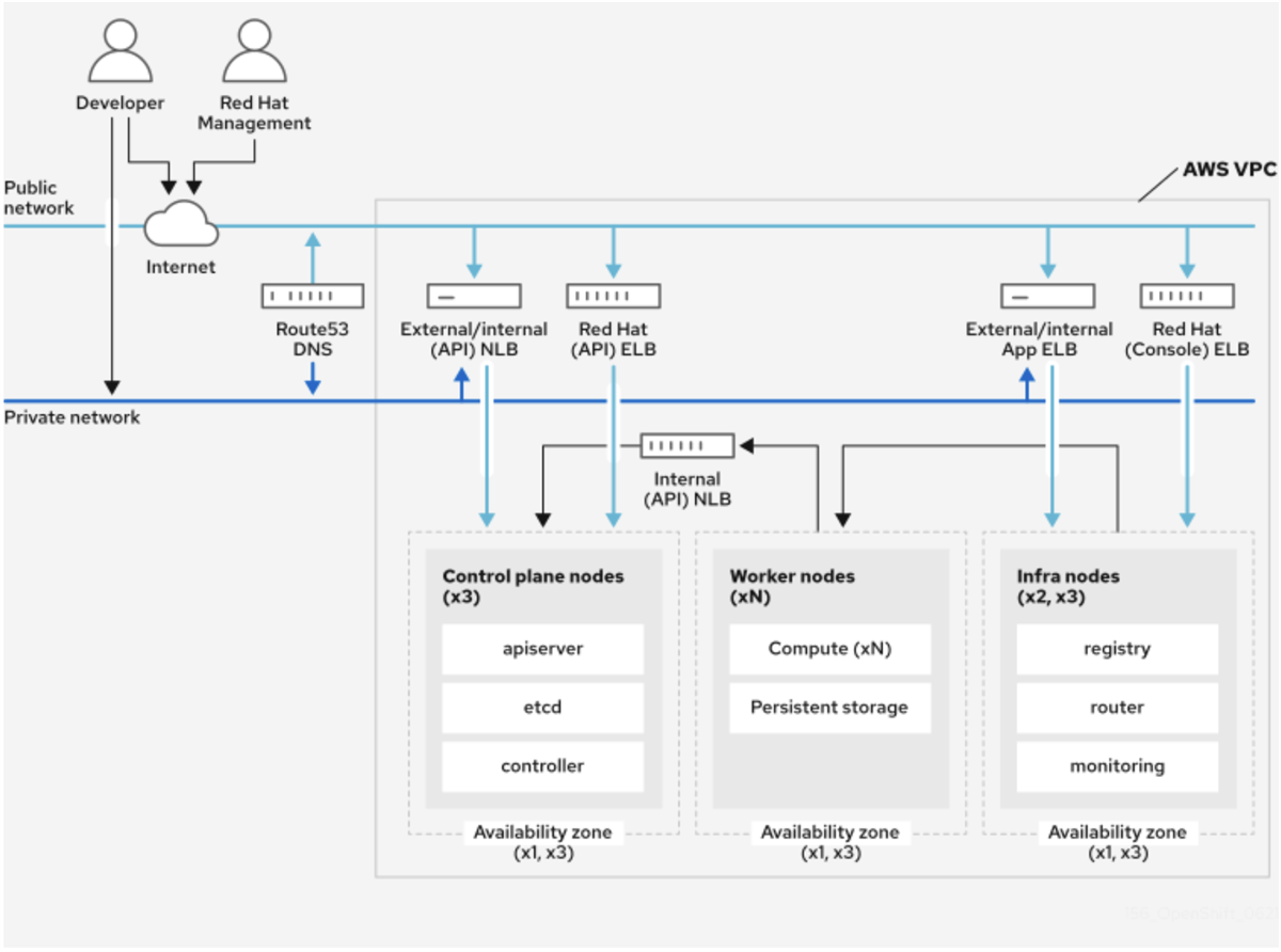
There are two different ROSA architectures you can choose from when deploying ROSA clusters. The older architecture is known as ROSA Classic, where the control plane and worker nodes are deployed in the customer’s AWS account. 

ROSA Classic Architecture

 

ROSA Classic Architecture

The newer and recommended architecture is ROSA with Hosted Control Plane (HCP). In this model, the control plane is hosted within Red Hat’s AWS account, while the worker nodes run in the customer’s AWS account. ROSA with HCP offers significant advantages for running workloads like Cloud Pak for Security. ROSA with HCP provides a more cost-effective solution to create managed ROSA clusters with a focus on efficiency, high availability, security, and scalability. With the control plane components hosted in a Red Hat-owned AWS account, this considerably cuts down cluster creation time to approximately 15 minutes from approximately 30 to 45 minutes for ROSA classic deployments.

 

ROSA Hosted Control Plane Architecture

ROSA Hosted Control Plane Architecture

 

 Why ROSA for Cloud Pak for Security in AWS?

IBM Cloud Pak for Security runs on Red Hat OpenShift, which means a functioning OpenShift cluster is required for installation and configuration. Red Hat OpenShift Service on AWS (ROSA) offers a fully managed OpenShift environment that is officially supported for Cloud Pak for Security. By using ROSA, customers can avoid the complexity of setting up and maintaining their own OpenShift clusters—AWS and Red Hat handle the infrastructure, allowing teams to focus on security operations and business priorities instead.

Benefits of Cloud Pak for Security on ROSA?

IBM Cloud Pak for Security offers several key benefits for businesses, particularly those operating in complex, hybrid environments:

1. Flexibility and Portability

Thanks to its containerized architecture built on Red Hat OpenShift, businesses can deploy IBM Cloud Pak for Security across any cloud or on-premises infrastructure. This flexibility allows organizations to align security operations with their broader IT strategy, whether they’re modernizing legacy systems, adopting multi-cloud environments, or pursuing edge computing. The modular nature of the platform means companies can scale services up or down as needed, without being locked into a single vendor or deployment model.

2. Integration Without Data Movement

One of the standout features is its ability to connect to existing security tools and data sources without requiring data to be moved or duplicated. This federated approach reduces complexity, preserves data privacy, and accelerates threat detection and response. Businesses can unify visibility across disparate systems without disrupting existing workflows or compliance boundaries.

3. Improved Efficiency and Automation

IBM Cloud Pak for Security includes built-in orchestration and automation capabilities that help streamline incident response and reduce manual effort. Security teams can automate repetitive tasks, coordinate actions across tools, and respond to threats faster and more consistently. Combined with AI-powered insights and open standards support, this enables businesses to build more intelligent, adaptive security operations centers (SOCs) that are better equipped to handle today’s evolving threat landscape.

CP4S Architecture

Adding AWS ROSA (Red Hat OpenShift Service on AWS) into the mix enhances the value proposition of IBM Cloud Pak for Security even further. By running the platform on ROSA, businesses benefit from a fully managed OpenShift environment, where AWS handles the provisioning, scaling, patching, and maintenance of the underlying infrastructure. This offloads operational overhead from internal teams, allowing them to focus on security outcomes rather than platform management.

This managed service model also improves reliability and performance. ROSA is tightly integrated with AWS services, enabling seamless connectivity to native tools like Amazon S3, CloudWatch, and IAM. It also ensures high availability and scalability, backed by AWS’s global infrastructure. For IBM Cloud Pak for Security, this means faster deployment times, simplified lifecycle management, and consistent performance across regions—ideal for organizations with distributed operations or compliance requirements.

Moreover, combining IBM Cloud Pak for Security with ROSA supports a cloud-native security strategy. Businesses can take advantage of OpenShift’s enterprise-grade Kubernetes capabilities while enjoying the elasticity and cost-efficiency of AWS. This setup is particularly beneficial for organizations looking to modernize their SOCs, adopt DevSecOps practices, or accelerate their cloud migration journeys without compromising on control, visibility, or compliance.

Summary

In summary, IBM Cloud Pak for Security offers a powerful, flexible foundation for modern security operations, built on a containerized architecture that supports deployment across hybrid and multi-cloud environments. Its ability to integrate with existing tools and data sources—without requiring data movement—enables organizations to unify visibility and accelerate threat response while maintaining compliance. With modular services and support for open standards, it empowers security teams to build scalable, interoperable solutions tailored to their unique needs.

Running IBM Cloud Pak for Security on AWS ROSA further enhances these benefits by providing a fully managed Red Hat OpenShift environment. This means AWS handles the infrastructure management, freeing up internal resources and ensuring consistent performance and availability. The tight integration with AWS services and the elasticity of the cloud make it easier for businesses to deploy, scale, and maintain their security operations with confidence. Together, IBM Cloud Pak for Security and ROSA offer a streamlined, cloud-native approach to building resilient, future-ready security capabilities.

For further information on features of Cloud Pak for Security see IBM Documentation check out IBM’s QRadar SOAR product page which is one the main applications.

Blog Authors 

Declan McNamara - IBM Cloud Pak for Security, QRadar Suite Software, Product Manager

Charlotte Fung - Red Hat Senior Black Belt Managed OpenShift

0 comments
10 views

Permalink