Netezza Performance Server

Netezza Performance Server

Connect with Db2, Informix, Netezza, open source, and other data experts to gain value from your data, share insights, and solve problems.

 View Only

IBM Netezza Appliance N4001: Revolutionizing Analytics with Unmatched Speed to Insights at multi-petabyte Scale

By BRAJESH PANDEY posted Thu October 02, 2025 03:50 PM

  

IBM Netezza Appliance N4001: Revolutionizing Analytics with Unmatched Speed to Insights at multi-petabyte Scale

(Brajesh Pandey, Hemant Suri, Pawan Pawar)

We are delighted to announce the General Availability of our next generation IBM Netezza Appliance (N4001), a powerhouse engineered for the future of data. With its patented Massively Parallel Processing (MPP) Database engine, the Appliance now delivers unmatched speed for analyzing multi-petabyte datasets. Organizations can now cost-optimize their analytics and AI workloads for price and performance with flexible vertical and horizontal scaling across integrated compute, storage, and cloud object storage.

While the N4001 is engineered with a modern engine and superior hardware, it represents a major generational leap over its predecessor (Netezza for Cloud Pak for Data System), delivering transformative new capabilities.

Netezza database engine advancements such as enhancements to its communication layer, authentication with single sign-on, data lake integration, and improvements in serviceability and performance, have substantially contributed to its modernization. The engine ensures consistency across various Netezza deployment models, such as SaaS and on-premise, thus providing a robust hybrid solution.

Unmatched Speed: 

  • N4001 appliance, engineered for over 2X faster mixed workload analytics over its predecessor. It uses advanced parallel query processing and workload isolation to effectively eliminate the trade-off between performance and consistency, allowing your enterprise to generate insights faster and reduce administration time.

Improved Serviceability:

  • Hardware platform has 50% lesser parts compared to CPDS, which improves part replacement experience drastically.
  • The platform's new upgrade process has been redesigned for flexibility and speed. Upgrades are now milestone-based and modular, giving customers the power to select which components to update, resulting in smaller downtime windows and reducing overall upgrade times by at least 20%.  

Risk-free frictionless "Lift and Shift": 

  • Upgrade instantly from older models with zero application rewrites or tuning required.

Enhanced In-Field Expansion options: 

  • Effortlessly scale your environment with integrated compute and storage expansions, along with support for horizontal storage scaling using cloud object storage.

 Seamless Ecosystem Integration: 

  • The N4001 is built on the Netezza cloud-native database engine, which unlocks access to the IBM’s broader ecosystem of analytics, AI, and cloud solutions. It also ensures maximum data flexibility through support for open table and data formats like Apache Iceberg, as well as  object storage.

 Value and Efficiency:

  • Organizations benefit from quicker insights, reduced IT costs, and seamless integration, Netezza SaaS, and ability to co-exist with prior generation Netezza systems for a comprehensive hybrid solution. The appliance is designed for scalability and performance, delivering notable power and cooling savings.

The Netezza Appliance N4001 is available in the following variants –

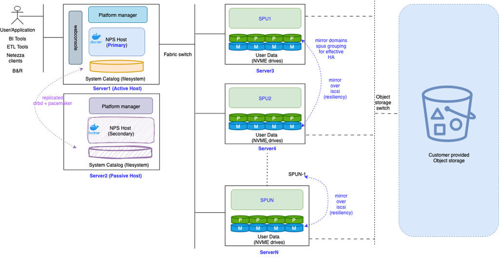
  1. Low end Base and Base +1 offer cost-effective price/performance options: Base +1 uses two servers for High Availability (HA) while Base is single-server (non-HA). Both feature a containerized host and two virtualized SPUs per server, delivering a consistent Netezza engine experience.

2. Base + 2 and beyondThe base configuration includes two dedicated servers for the Host operating within a high-availability (HA) cluster. The Host is containerized, while the SPUs operates on bare metal. The Base + X model supports configurations scaling up to Base + 128, providing flexibility to accommodate growing data volumes and increasingly complex analytics workloads as organizational needs evolve.

 

The Netezza engine has consistently demonstrated both stability and scalability at petabyte scale. Recent developments—such as improvements to the communication layer, host containerization, data lake integration, and enhancements in serviceability and performance—have significantly advanced its modernization. The engine maintains uniformity across diverse deployment models, including SaaS and Netezza for Cloud Pak for Data System, thereby offering a genuinely hybrid solution. Furthermore, forthcoming support for object storage will enable the platform to meet evolving customer demands for cost-effective, scalable storage solutions.

Serviceability is greatly enhanced with modern servers, a significant reduction in parts, advanced hardware monitoring via a superior graphical user interface, resiliency, and stronger security through RHEL 9.6.

Re-designed platform upgrades to be milestone-based, allowing selective component updates (such as OS, firmware, or network) instead of previous monolithic upgrades. This approach lets customers schedule specific component upgrades (such as OS, network, or firmware) during a single downtime window, with other components upgraded in subsequent windows. Code optimizations and improved firmware upgrade stability have also reduced upgrade times by at least 20%.  

Performance has been optimized through the integration of state-of-the-art hardware platforms, enhancements in communication between Host and SPUs, and targeted tuning to fully utilize advanced hardware capabilities. Internal benchmarking across multiple categories—including highly concurrent workloads, load/unload operations, CPU-intensive tasks, and TPCDS benchmarks—demonstrates a performance improvement exceeding 2X. Data load and backup processes have been enhanced, resulting in up to 3.8 times faster data loading and 3.2 times faster backups compared to its predecessor Netezza for Cloud Pak for Data System appliance These improvements are attributed to an updated Host-to-SPU proprietary multi-threaded communication layer, hardware acceleration with Intel Xeon 6530P processors, and a 100 GiB internal network. The powerful processor and supporting infrastructure contributed to as much as fivefold improvement in concurrent small query and analytics workloads. Enhancements, such as improved compression in-transit, multi-threaded communication, CPUs that are 2.3 times faster, approximately 400 GB more memory per SPU node, and the 100 GiB network, yielded performance improvements across various metrics under concurrent conditions.  Multiple experiments show that performance improves with concurrency, as Netezza fully utilizes its hardware and software capabilities.

The Netezza Appliance N4001 offers vertical scalability for both compute and storage in increments of two servers. With the forthcoming support for object storage, it will additionally provide cost-effective horizontal storage scaling independent of compute resources.

The migration process will be a true lift-and-shift, just like with previous products. You can back up data from ICPDS or Mako Netezza systems and restore it on the Netezza Appliance N4001, or use a single command nz_migrate.

Netezza Appliance N41001 continues to leverage time-tested Netezza Replication Services and supports Netezza Appliance N41001 <> Netezza Appliance N41001 and Netezza Appliance N41001 <> Hammerhead.

Iceberg lakehouse intergration with Watsonx.data 

Securely share Netezza warehouse data with watsonx.data. Read, write and join data from Netezza to watsonx.data for new actionable insights and AI models without ETL, promote curated data from watsonx.data to Netezza, easily promote curated watsonx.data lakehouse data to Netezza, cost-optimize cloud data warehouse storage. Take advantage of inexpensive, highly reliable object storage at 3% of the cost of block storage, modernize Hadoop data lakes with the performance and governance of a warehouse, and automatically enforce IBM Knowledge Catalog policies by the lakehouse through a metadata service for centralized governance and compliance.

Native Cloud Object Storage* (coming soon on-premises)

Netezza has taken a major leap forward in its modernization journey by introducing Native Object Storage support directly within the engine. This powerful new capability allows users to create user tables in Netezza data format on S3-compatible object storage, unlocking a new tier of scalability, flexibility, and cost-efficiency. Netezza Appliance will soon support native cloud object storage, enabling users to create and manage tables directly on S3-compatible cloud storage. This hybrid model combining block and object storage offers better scalability, lower costs, and seamless SQL compatibility. With caching, asynchronous cleanup, and flexible storage configuration via the storagetype keyword, Netezza delivers improved price-performance while maintaining a consistent user experience.

More detail: ibm.biz/netezza-cloud-object-storage

Summary

Netezza has made a substantial leap forward with an impressive array of new features aimed at driving data modernization. The platform not only upholds its reputation for simplicity, performance, and serviceability, but also significantly expands its core feature set, marking a new era of capabilities and innovations. 

----

0 comments
31 views

Permalink